This website requires JavaScript.
Explore
Help
Sign In
Jingga
/
oms-Profile
Watch
1
Star
0
Fork
0
You've already forked oms-Profile
mirror of
https://github.com/Karaka-Management/oms-Profile.git
synced
2026-02-12 13:58:40 +00:00
Code
Issues
Actions
Packages
Projects
Releases
Wiki
Activity
a01e589611
oms-Profile
/
Docs
/
Dev
/
img
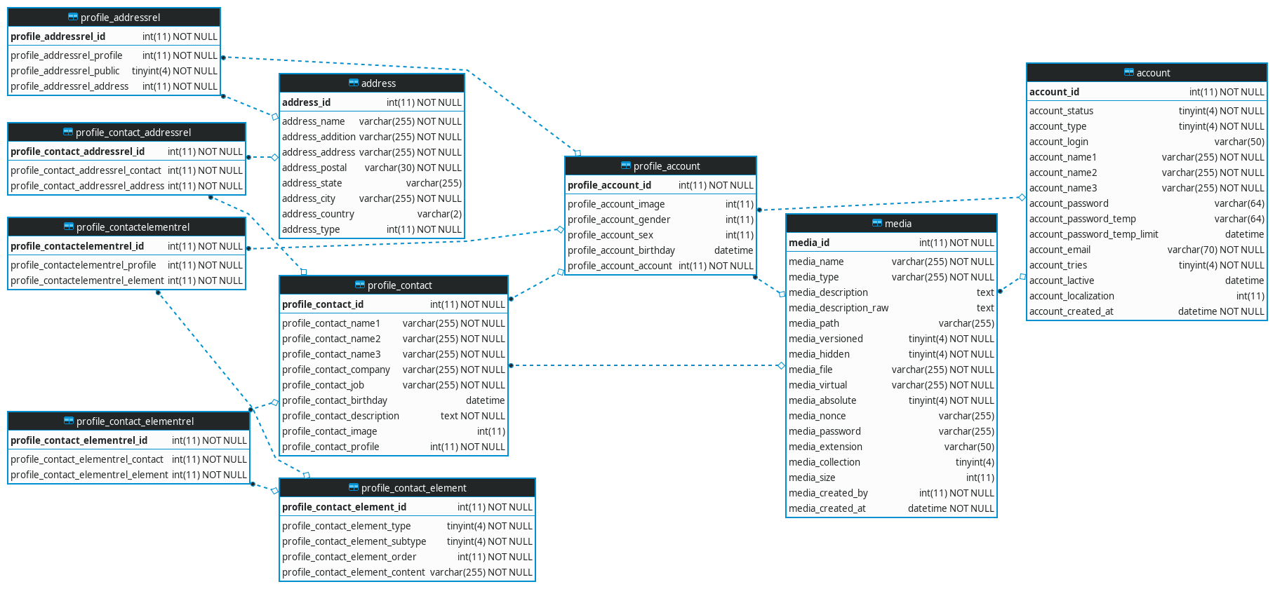
/
er.png
Dennis Eichhorn
2119acc327
fix name
2022-02-19 13:57:39 +01:00
228 KiB
Executable File
1817x840px
Raw
History